基础
事务(Transaction)是访问并可能更新数据库中各种数据项的一个程序执行单元 (unit)。在关系数据库中,一个事务由一组SQL语句组成。事务应该具有4个属性: 原子性、一致性、隔离性、持久性。这四个属性通常称为ACID特性
使数据操作单元满足 ACID
以数据库事务为例,追本溯源,如果我们想实现一个事务,首先获取到一个 connection,connection.setAutoCommit(false)
// 获取到一个connection
conn=getConnection();
// 设置自动提交为false
conn.setAutoCommit(false);
try {
// 执行业务操作
PreparedStatement ps=conn.prepareStatement(".....");
// ...
ps.execute();
// 手动提交事务
conn.commit();
} catch (Exception e) {
// 手动回滚事务
conn.rollback();
}finally{
// 释放资源
conn.close();
}
首先我们需要理解,spring 只不过是对上面的操作进行封装
俯瞰声明式事务(本地事务)
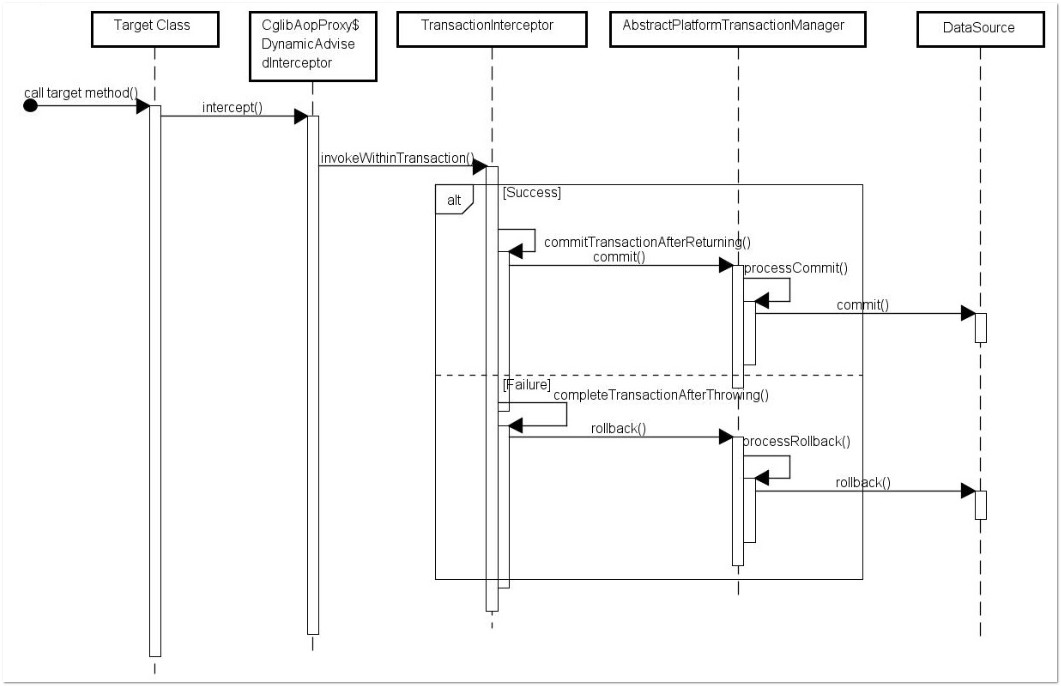
在代码运行时生成一个代理对象,根据@Transactional 的属性配置信息,这个代理对象决定该声明@Transactional 的目标方法是否由拦截器 TransactionInterceptor 来使用拦截,在 TransactionInterceptor 拦截时,会在在目标方法开始执行之前创建并加入事务,并执行目标方法的逻辑, 最后根据执行情况是否出现异常,利用抽象事务管理器AbstractPlatformTransactionManager 操作数据源 DataSource 提交或回滚事务

所谓事务管理,其实就是“按照给定的事务规则来执行提交或者回滚操作”。“给定的事务规则”就是用 TransactionDefinition 表示的,“按照……来执行提交或者回滚操作”便是用 PlatformTransactionManager 来表示,而 TransactionStatus 用于表示一个运行着的事务的状态
ACID
- A - Atomicity
“原子性”,事务只能完全成功或完全失败。如果事务成功了,则执行事务中的所有操作;如果事务失败了,则不执行任何操作
- C - Consistency
事务必须将系统从一种一致状态过渡到另一种一致状态。例如,写入一个数据库的任何数据(在提交时)必须遵守该数据库中定义的所有约束条件
- I - Isolation
多个并发事务相互隔离,它们的行为就好像它们是按顺序执行一样
- D - Durability
事务一旦提交,事务结果就会一直存在,甚至在断电或出现其他错误时也是如此
事务隔离级别
隔离级别是指若干个并发的事务之间的隔离程度
- TransactionDefinition.ISOLATION_DEFAULT
这是默认值,表示使用底层数据库的默认隔离级别。对大部分数据库而言,通常这值就是TransactionDefinition.ISOLATION_READ_COMMITTED。
- TransactionDefinition.ISOLATION_READ_UNCOMMITTED
该隔离级别表示一个事务可以读取另一个事务修改但还没有提交的数据。该级别不能防止脏读和不可重复读,因此很少使用该隔离级别。
- TransactionDefinition.ISOLATION_READ_COMMITTED
该隔离级别表示一个事务只能读取另一个事务已经提交的数据。该级别可以防止脏读,这也是大多数情况下的推荐值。
- TransactionDefinition.ISOLATION_REPEATABLE_READ
该隔离级别表示一个事务在整个过程中可以多次重复执行某个查询,并且每次返回的记录都相同。即使在多次查询之间有新增的数据满足该查询,这些新增的记录也会被忽略。该级别可以防止脏读和不可重复读。
- TransactionDefinition.ISOLATION_SERIALIZABLE
所有的事务依次逐个执行,这样事务之间就完全不可能产生干扰,也就是说,该级别可以防止脏读、不可重复读以及幻读。但是这将严重影响程序的性能。通常情况下也不会用到该级别。
事务传播行为
所谓事务的传播行为是指,如果在开始当前事务之前,一个事务上下文已经存在,此时有若干选项可以指定一个事务性方法的执行行为
- TransactionDefinition.PROPAGATION_REQUIRED
如果当前存在事务,则加入该事务;如果当前没有事务,则创建一个新的事务。
- TransactionDefinition.PROPAGATION_REQUIRES_NEW
创建一个新的事务,如果当前存在事务,则把当前事务挂起。
- TransactionDefinition.PROPAGATION_SUPPORTS
如果当前存在事务,则加入该事务;如果当前没有事务,则以非事务的方式继续运行。
- TransactionDefinition.PROPAGATION_NOT_SUPPORTED
以非事务方式运行,如果当前存在事务,则把当前事务挂起。
- TransactionDefinition.PROPAGATION_NEVER
以非事务方式运行,如果当前存在事务,则抛出异常。
- TransactionDefinition.PROPAGATION_MANDATORY
如果当前存在事务,则加入该事务;如果当前没有事务,则抛出异常。
- TransactionDefinition.PROPAGATION_NESTED
如果当前存在事务,则创建一个事务作为当前事务的嵌套事务来运行;如果当前没有事务,则该取值等价于TransactionDefinition.PROPAGATION_REQUIRED。
需要指出的是,前面的六种事务传播行为是 Spring 从 EJB 中引入的,他们共享相同的概念。而 PROPAGATION_NESTED是 Spring 所特有的。以 PROPAGATION_NESTED 启动的事务内嵌于外部事务中(如果存在外部事务的话),此时,内嵌事务并不是一个独立的事务,它依赖于外部事务的存在,只有通过外部的事务提交,才能引起内部事务的提交,嵌套的子事务不能单独提交。如果熟悉 JDBC 中的保存点(SavePoint)的概念,那嵌套事务就很容易理解了,其实嵌套的子事务就是保存点的一个应用,一个事务中可以包括多个保存点,每一个嵌套子事务。另外,外部事务的回滚也会导致嵌套子事务的回滚
核心
-
JTA:Java Transaction API
-
JTS;Java Transaction Service
-
AbstractPlatformTransactionManager 进行事务的创建、提交或回滚
-
TransactionStatus 事务运行时状态,如是否已完成
-
TransactionDefinition 定义事务属性,如隔离级别
-
TransactionSynchronizationManager
事务管理的基石,主要是为了解决事务管理在多线程环境下资源(如Connection、Session等)的并发访问问题:使用ThreadLocal为不同事务线程维护独立的资源副本,以及事务配置属性和运行状态信息,使各个事务线程互不影响
简单讲就是为了保证同一个事务中使用的资源是同一个.
-
TransactionInterceptor
-
…TransactionObject
-
DataSourceTransactionManager
-
JtaTransactionManager
-
UserTransaction
-
MultiDataSourceTransactionManager
我们平时对于单数据源的配置都是调用的 DataSourceTransactionManager , 而 MultiDataSourceTransactionManager 实际都是在操作对应 datasource 的 DataSourceTransactionManager,比如事务开始,就是讲所有的数据源都去调用 DataSourceTransactionManager 的 doBegin 方法,事务初始化,就是将所有的数据源都初始化一个 DataSourceTransactionManager.
简单讲,就是在最初获取到所有的数据源,然后缓存一个map , map 的key 就是数据源,map 的value 就是该数据源对应的 DataSourceTransactionManager,这样就实现了多个数据源的 DataSourceTransactionManager . 然后在之后的所有操作中,都是对 map 遍历做对应的 DataSourceTransactionManager 的操作.
假如说,我插入学员,并且插入一个课程,插入学员是成功的,但是插入课程的时候我不写课程名称,数据库规范了课程名称不能为空,那么,在 prepare 阶段就会报错,也就是说,无论是 学员的datasource 还是课程的datasource 都不会走到 commit 方法.